abbrechen
Suchergebnisse werden angezeigt für 
Stattdessen suchen nach 
Meintest du: 
abbrechen
Suchergebnisse werden angezeigt für 
Stattdessen suchen nach 
Meintest du: 
Projektdaten & BIM
BIM-basierte Verwaltung von Attributen, Zeitplänen, Vorlagen, Favoriten, Hotlinks, Projekten im Allgemeinen, Qualitätssicherung, usw.

Übernahme von Bibliothekswerten in PropertySets

Cajus Pruin
Booster

Wir haben folgendes Problem:

Unser Bauherr wünscht die lichte Durchgangsbreite und -höhe von Türen in einem eigenen PSet, gleichzeitig wird aber auch das Rohbaumaß benötigt - die Nutzung von Nominal-Werten kommt also nicht in Frage. Im IFC-Übersetzer habe ich dazu im Bereich "Eigenschaften-Zuordnung" es hinbekommen mir den Wert der Durchgangslichte in das Pset_DoorCommon zu schreiben.

Unklar ist mir, wie ich diesen Wert jetzt in mein spezifisches Property-Set bekomme. Das habe ich bisher über den Eigenschaften-Manager realisiert, von hier kann ich jedoch nicht auf diese Werte zugreifen.

Hat jemand eine Idee?

 

Operating system used: Mac Intel-based Sonoma

Cajus Pruin | UP+ Architekten + Stadtplaner
Hamburg | Hannover . alle Versionen auf macOS . Aktuell: AC27 auf Sonoma . M1 Max
19 ANTWORTEN 19
Frank Beister
Moderator

Mir ist nicht ganz klar, was du wo machen möchtest.
Im IFC soll in einem eigenen Pset ein Attribut mit der lichten Durchgangsbreite stehen. Im DoorCommon die Rohbaubreite (obwohl die da glaube ich nicht hingehört).

Du hast das schon richtig erkannt, dass du das über die Eigenschaftzuordnung löst.

Dort kannst du eigene Psets und darin Attribute anlegen. Für den Inhalt definierst du Regeln.

In diesen Regeln kannst du die Datenquelle auswählen. Das sind allgemeine Archicad Eigenschaften, Archicad-Eigenschaften von Bauteilinstanzen oder, sofern das Bauteil GDL-basiert ist, auch GDL-Parameter. 

Das ist es eigentlich auch schon. Du musst nur den richtigen Parameter im Türobjekt finden und mappst ihn über die Eigenschaftzuordnung. Wenn das kein händisch gepflegter Wert (als Archicad-Eigenschaft) ist, kann das nur ein GDL-Parameter sein. Dann musst du beim [Hinzufügen] über das Ausklapp-Dreieck daneben "gehen". 

(Die Rohbauabmessungen sollten automatisch in OverallHeight/OverallWidth  rausgeschrieben werden.)

bim author since 1994 | bim manager since 2018 | author of selfGDL.de | openGDL | skewed archicad user hall of fame | author of bim-all-doors.gsm
torben_wadlinger
Virtuoso

Ich glaube du suchst das hier

https://youtu.be/WTwxOS8SzF4?feature=shared

Frank Beister
Moderator

Das ist in der Tat ein cooler Hack, aber nichts, was ich einem "Normalanwender" empfehlen würde. Chapeau Lukas. 😉

bim author since 1994 | bim manager since 2018 | author of selfGDL.de | openGDL | skewed archicad user hall of fame | author of bim-all-doors.gsm
Stefan L_
Virtuoso

Es zeigt aber auch, wie niedrig die vielzitierten Früchte offensichtlich hängen.

--
Stefan
AC ...-29TP, WIN10

Das ist ja ein guter Ansatz, allerdings muß dafür das Bibliothekselement geändert werden - und das darf überhaupt nicht sein. Aber ein cooler Ansatz, bereits im GDL-Objekt die Parameter "umzuleiten"

Cajus Pruin | UP+ Architekten + Stadtplaner
Hamburg | Hannover . alle Versionen auf macOS . Aktuell: AC27 auf Sonoma . M1 Max
Cajus Pruin
Booster

Ich versuche noch einmal zu präzisieren: Ich lege eine Tür an mit einer Nominalgröße von z.B. 1.01x2,11. Ich benötige zusätzlich (z.B. für die Überprüfung der Fluchtwegbreiten) die lichte Durchgangsbreite und Durchgangshöhe.

 Bildschirmfoto 2024-09-24 um 14.47.27.png

Die Auftraggeberin möchte diese Werte in ein fest definiertes PropertySet geschieben haben. Ich habe also nach dem Wert gesucht, finde aber im Eigenschaften-Manager weder bei den Werten für Fenster/Tür noch bei den allgemeinen Eigenschaften das entsprechende Äquivalent. Mein erster Versuch über eine Formel, von der Rohbaulichten zweimal die Rahmenbreite abzuziehen führt nicht zum richtigen Ergebnis.

Bildschirmfoto 2024-09-24 um 14.54.00.png

Ich habe dann in das Bibliothekselement geschaut und die beiden, notwendigen Parameter gefunden:

Bildschirmfoto 2024-09-24 um 15.00.40.png

Diese Werte möchte ich nun einem PropertySet zuordnen. Genau an der Stelle hakt es bei mir. Ich dachte, ich könnte das über den IFC-Übersetzer regeln, hier weiß ich aber nicht, wie ich auf den Wert zugreifen kann.


Bildschirmfoto 2024-09-24 um 14.47.27.png
Cajus Pruin | UP+ Architekten + Stadtplaner
Hamburg | Hannover . alle Versionen auf macOS . Aktuell: AC27 auf Sonoma . M1 Max
torben_wadlinger
Virtuoso

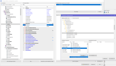
Beim Nachdenken ist mir das Folgende eingefallen: man kann GDL-Eigenschaften über den IFC-Übersetzer in andere Eigenschaften schreiben. Das geht so:

1.) Übersetzer öffnen

torben_wadlinger_0-1727198227154.png

 

2.) Einen Übersetzer auswählen, dann Eigenschaft-Zuordnung öffnen und dort auf den breiten [IFC-Eigenschaften zuordnen zum Export ...]-Button drücken

torben_wadlinger_1-1727198409610.png

 

3. Im Eigenschaften-Fenster kann man jetzt:

a) ein neues PSet mit eigenen Parametern anlegen

b) für jeden Parameter ein Regelset anlegen und den Wert aus dem GDL-Parameter dort hinein mappen (darauf achten dass es für alle Objekte gilt und nicht für ein Spezielles)

torben_wadlinger_2-1727199310183.png

torben_wadlinger_3-1727199360090.png

 

4.) Die Verdrahtung wird zwischen den Objektwerten und den IFC-Parametern wird nur dann "scharf gestellt", wenn der Export-Übersetzer mit der eben eingestellten Eigenschaften-Zuordnung als Vorschau festgelegt wird!!!!!!!!!! In diesem Beispiel wird von IFC4 auf IFC2x3 gewechselt!

torben_wadlinger_4-1727199610139.png

 

5.) Et voilá! Im Parameter des eigenen PSets steht der gleiche Wert wie im GDL-Parameter für die Durchgangslichte.

torben_wadlinger_5-1727199772956.png

 

Und ändert man die Breite der Tür, ändert sich auch SOFORT der Wert im PSet. Aktuell noch mit zwei Stellen hinter dem Komma, aber das kann man durch das richtige Zahlenformat ändern.

torben_wadlinger
Virtuoso

Nachtrag:

1.) Auch wenn nur zwei Stellen angezeigt werden, werden alle Stellen exportiert

2.) Abhängig vom Datentyp werden die übergebenen Daten mit entsprechenden Einheiten und Formatierung übergeben.

a) Definition in Archicad

torben_wadlinger_6-1727200580788.png

 

b) Anzeige in BIMCollab

torben_wadlinger_7-1727200642600.png

 

 

Cajus Pruin
Booster

@torben_wadlinger schon mal herzlichen Dank für die Unterstützung. Tatsächlich war ich zwischenzeitlich auch schon fast soweit, nur das mit den PSets hatte ich nicht herausbekommen. Damit das für jedes Bibliothekselement funktioniert, muß man anscheinend alle Bibliothekselemente einmal integrieren.

Bildschirmfoto 2024-09-24 um 20.25.05.png

So hat es denn schon mal geklappt. Was ich noch nicht hinbekommen habe ist das Mappen auf meine bereits im Eigenschaften-Manager erstellten Sets - denn die Auftraggeberin wünscht dies genau so zu bekommen 😮.

Bildschirmfoto 2024-09-24 um 20.38.27.png

Cajus Pruin | UP+ Architekten + Stadtplaner
Hamburg | Hannover . alle Versionen auf macOS . Aktuell: AC27 auf Sonoma . M1 Max

Systemdetails des Autors dieser Nachricht

Keine Antwort gefunden?

Andere Beiträge
im Board ansehen

Zurück zum Board

Neueste Lösungen durchsuchen

Akzeptierte Lösungen zeigen

Eine neue Diskussion starten!

Neues Thema erstellen