cancelar
Mostrando resultados para 
Pesquisar então 
Você quer dizer: 
PT
cancelar
Mostrando resultados para 
Pesquisar então 
Você quer dizer: 

Dica do mês: Como nomear PDFs automaticamente com Texto Automático no Conjunto Publicador

Olá membros da Graphisoft Community,

 

A dica deste mês surgiu em uma conversa no fórum de Documentação. @NateLumen perguntou se é possível nomear arquivos PDF com várias páginas usando Texto Automático. Essa funcionalidade é especialmente útil ao exportar múltiplos conjuntos de documentos, permitindo gerar nomes de arquivos organizados automaticamente, incluindo informações como data, sem a necessidade de renomeá-los manualmente.

 

Com as valiosas contribuições de @Barry Kelly e @MitchD, apresentamos abaixo um fluxo de trabalho simples e eficiente utilizando os recursos nativos de Texto Automático no Conjunto Publicador do Archicad.

 

Como usar Texto Automático com atalhos de pastas 

 

Etapa 1: Use um atalho de pasta no seu conjunto do Publicador 

 

    • No Organizador, arraste um subconjunto (pasta) do Livro de Leiautes para o Conjunto do Publicador. Isso criará um atalho. 
    • Não crie uma nova pasta manualmente, pois o Texto Automático não funcionará dessa forma.

1 drag subset.png

Etapa 2: Renomeie usando palavras-chaves de Texto Automático digitadas manualmente

 

  • Selecione a pasta (o atalho que você adicionou). 
  • Nas Definições do Conjunto do Publicador, vá até o campo "Renomear Pastas". 
  • Digite manualmente as palavras-chaves de Autotexto. Um exemplo compartilhado por @MitchD: <YEARSHORT><MONTHNUMBER><DAYOFMONTH> - <PROJECTNAME> - <PROJECT_DESCRIPTION>.

Observação: Não será possível selecionar as palavras-chaves em um menu suspenso, você precisará digitá-las diretamente. 

Rename the folder using AutoText keywordsRename the folder using AutoText keywords

 

Dica: Personalize seus campos de Texto Automático 

 

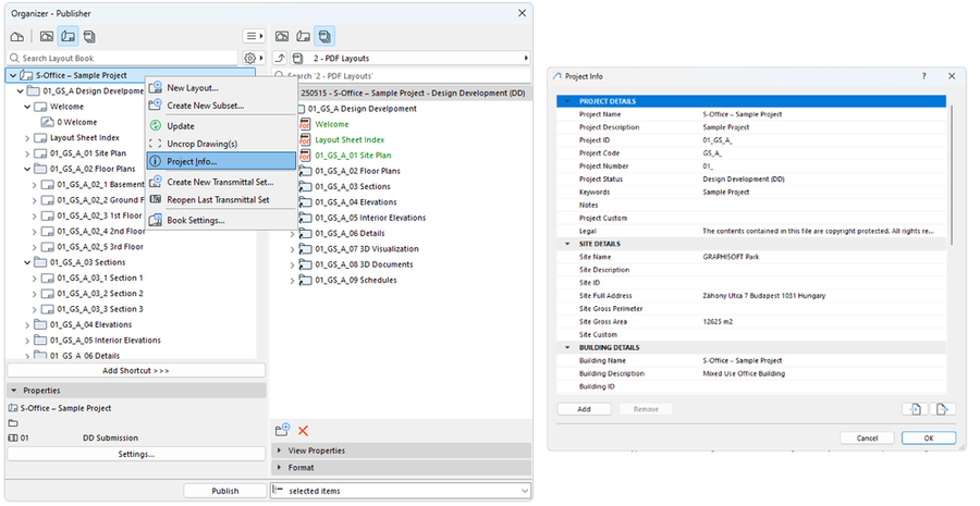
Você pode personalizar o nome do arquivo de saída como quiser, usando campos de Texto Automático como <PROJECTNAME>, <PROJECT_DESCRIPTION> ou <SHORTDATE>. 

 

Para definir o que será exibido nesses campos: 

  1. Acesse o menu Informações do Projeto e preencha os campos relevantes (como Nome do Projeto, Descrição etc.).
  2. Use as palavras-chaves de Texto Automático correspondentes nos nomes das pastas ou arquivos do Publicador.

@Barry Kelly também compartilhou a página da ajuda do Archicad com a lista de outros comandos de Texto Automático. Note que eles precisam ser inseridos em inglês.

 

Com isso, você tem controle total sobre como seus PDFs ou pastas serão nomeados, garantindo consistência nos nomes em todas as exportações.

 

RitaGurjao_0-1748353184351.png

Personalizando campos de Texto Automático e localizando-os em Informações do Projeto.

 

Etapa 3: Agrupar e publicar 

 

  • Nas mesmas definições, marque a opção "Agrupar em um arquivo PDF".

RitaGurjao_1-1748353184381.png

Publicação com arquivo PDF agrupado.

  • Ao publicar, o PDF final agrupado usará automaticamente o Texto Automático como nome de arquivo. 

 

Esse método funciona porque os atalhos mantêm os metadados do Livro de Leiautes, que podem ser referenciados pelo Texto Automático, algo que não acontece com pastas comuns. 

 

Outra abordagem: Usar estrutura real de pastas em vez de um único PDF 

 

@Barry Kelly também sugeriu um método alternativo, caso você prefira publicar todos os leiautes em uma única pasta, e não como um único arquivo PDF, utilizando a opção "Estrutura real de pastas": 

  • Cada leiaute é salvo como um PDF separado. 
  • Os arquivos gerados herdam os nomes da estrutura de pastas definida no Conjunto do Publicador. 

Observação: Você pode nomear cada arquivo com Texto Automático, mas por padrão, o nome da pasta (subconjunto) não será exibido no nome do arquivo PDF. 

 

Essa abordagem funciona bem se o seu fluxo de trabalho exige arquivos PDF individuais organizados por pastas, em vez de um único documento agrupado. 

 

O resultado 

 

Método 1: Agrupar em um único PDF 

Ao utilizar a opção "Agrupar em um único PDF", o arquivo exportado assume o nome baseado no Texto Automático que você definiu, como data do projeto, nome ou descrição, gerando uma exportação limpa e com nomes consistentes. 

 

RitaGurjao_2-1748353184239.png

Publicação de arquivos em PDF agrupado.

 

Método 2: Criar pastas 

Se você optar por publicar usando a Estrutura Real de Pastas, cada pasta será nomeada com base no Texto Automático definido. 

 

RitaGurjao_3-1748353184376.png

Publicação usando Estrutura Real de Pastas


Obrigado ao @MitchD por confirmar que esse método funciona, e ao @Barry Kelly pelo detalhe essencial sobre digitar manualmente o Texto Automático. Clique aqui para acessar a discussão no fórum. A página está em inglês, mas você pode usar a extensão do Google Tradutor no Chrome para traduzir o conteúdo para o português.

 

E um destaque para esta menção honrosa sobre como extrair coordenadas de um arquivo DWG sem atributos, apenas com linhas. Uma solução inteligente que dispensa o uso de ferramentas externas. A página está em inglês, mas você pode usar a extensão do Google Tradutor no Chrome para traduzir o conteúdo para o português.

 

Se você também tem uma dica ou truque, compartilhe na Graphisoft Community, ela pode ser destaque em nosso blog no próximo mês!

 

Compartilha:
Colaboradores