cancel
Showing results for 
Search instead for 
Did you mean: 
cancel
Showing results for 
Search instead for 
Did you mean: 
Libraries & objects
About Archicad and BIMcloud libraries, their management and migration, objects and other library parts, etc.

IFC properties to zonestamp (request)

rozky
Contributor
Hi
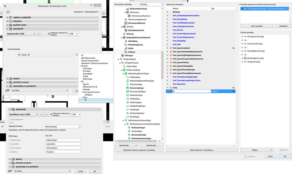
I'm trying to modify zone stamp to automate ApartmentID - stApartmentID = IFCproperties(zome(ID))
I looked at http://gdl.graphisoft.com/reference-guide/request-options
but my gdl skill is not so good and i cant figure it out so I want to ask for help please.
Peter

stApartmentID.jpg
Ryzen Threadripper 1950X - 64GB RAM; NVidia GTX 1080Ti ; Windows 10 64bit; AC10-AC23 (64bit)
8 REPLIES 8
Set the mapping instead IMHO
Piotr
alemanda
Expert
Yes Rozky... you have to map your IFC property to get the combined name.
Unfortunately you can combine texts but you cannot make mathematics yet ... we hope in the future
eng. Alessandro Mandala - Italy
AC27 latest hotfix
Win 10 Pro 64bit
Double XEON 14 CORES (tot 28 physical cores) - 32GB RAM - SSD 256GB - Nvidia Quadro K620
Display DELL 2560x1440
rozky
Contributor
Thank you for reply.
Yes I did it(IFC mapping) problem was to show it in zone stamp.
I finally got it out. I do not know it is clever solution but it work.
This link was very helpful http://gdl.graphisoft.com/tips-and-tricks/display-properties-with-labels

Thank you all
stApartmentID2.jpg
Ryzen Threadripper 1950X - 64GB RAM; NVidia GTX 1080Ti ; Windows 10 64bit; AC10-AC23 (64bit)
alemanda
Expert
you have to use labels ... and not the zonestamp
eng. Alessandro Mandala - Italy
AC27 latest hotfix
Win 10 Pro 64bit
Double XEON 14 CORES (tot 28 physical cores) - 32GB RAM - SSD 256GB - Nvidia Quadro K620
Display DELL 2560x1440
rozky
Contributor
alemanda wrote:
you have to use labels ... and not the zonestamp

I modify zonestamp. Now it works.
Peter
Ryzen Threadripper 1950X - 64GB RAM; NVidia GTX 1080Ti ; Windows 10 64bit; AC10-AC23 (64bit)
Alemanda: Such requests work in labels, markers and zone stamps without problems.

(I recently modified 21 DW marker to get the fire rating not from object parameter but the properties)

Best Regards,
Piotr
alemanda
Expert
Yes ... Through GDL you can request that IFC data, I know.
eng. Alessandro Mandala - Italy
AC27 latest hotfix
Win 10 Pro 64bit
Double XEON 14 CORES (tot 28 physical cores) - 32GB RAM - SSD 256GB - Nvidia Quadro K620
Display DELL 2560x1440
The lack of proper documentation with examples is GDL's bottleneck...
getting better: some useful examples show on gdl.graphisoft.com
but regarding this topic the documentation is misleading - saying that it works in labels only...(should be either label-like objects or specifying the 3 possibilities).

Best Regards,
Piotr