cancel
Showing results for 
Search instead for 
Did you mean: 
EN
cancel
Showing results for 
Search instead for 
Did you mean: 
Anonymous
Not applicable

Creating hotspots in PARAM-O

Hi all,

Is there a possibility to create hotspots on certain coordinates directly in PARAM-O?

Thank you,
Oli
1 Solution

Accepted Solutions
Anonymous
Not applicable

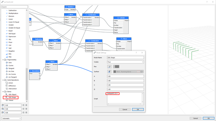
You can use "GDL Shape".

 

Untitled.png

Go to post

15 Replies 15
Anonymous
Not applicable

You can use "GDL Shape".

 

Untitled.png

William Yan
Expert
NMK195 wrote:
You can use "GDL Shape".
This is a way! Thanks!
AC 26 5002 CHI, Windows 10
JokeSwinnen
Booster

Is there any way to create hotspots without GDL? I used a shape of a profile and would like to have hotspots on every corner of the profile. 

 

PARAM-O script.png

 

2D view object.png

Joke Swinnen
BIM Modeller at Atrium Architecten
Archicad user since 2017 (v20 - v25) - CC iRT i7-12700 - 64 GB / Nvidia Geforce RTX 3080 - Windows 10 Pro 64
ryejuan
Advisor

Just a simple question, wanted to know how do I attached the GDL Shape to a specific corner or mid point of the object? Thanks!

In the end what is your Objective? ArchiCAD 9 onwards
CPU: i9-14900K @ 3.2Ghz; GPU: GeForce RTX 5080 super (16GB); SSD: XPG GAMMIX S70 1TB; RAM: 64GB @ 4200MT/s.
WINDOWS 11 PRO
Scott Deisher
Booster

I have this same question; I've been able to use the GDL Shape component to manually add specific hotspot values to the object, but cannot get them to work in 2D and cannot figure out how to use a point in the script (or a variable parameter) to place a hotspot rather than hardcoding the point location in the GDL component. Did anyone solve this?

2023 M2 Max Macbook Pro
Sonoma 14.5
ArchiCAD 27
ryejuan
Advisor

I didn't have any reply from anyone regarding about this question.

In the end what is your Objective? ArchiCAD 9 onwards
CPU: i9-14900K @ 3.2Ghz; GPU: GeForce RTX 5080 super (16GB); SSD: XPG GAMMIX S70 1TB; RAM: 64GB @ 4200MT/s.
WINDOWS 11 PRO
Barry Kelly
Moderator

I have not really played much with Param-o, but I assume you would have to use a transformation (is that the correct term?) based on the object or element size and link the hotspot shape to that transformation.

 

Barry.

One of the forum moderators.
Versions 6.5 to 27
i7-10700 @ 2.9Ghz, 32GB ram, GeForce RTX 2060 (6GB), Windows 10
Lenovo Thinkpad - i7-1270P 2.20 GHz, 32GB RAM, Nvidia T550, Windows 11
Bee-am
Participant

@Scott Deisher Have you (or anyone) been able to find a solution to this yet?

We are also having issues where we need to use the custom hotspots as placement anchors in 2D. Because Param-o defined hotspots are only as per the object's rectangular bounding box, it's a pain to place irregular or regular but offset objects. 

Bee-am
---
Designer Innovator + Generalist
Architecture, 3D Visualization, Web Solutions
Scott Deisher
Booster

I have not found a solution to this. Once I got the Rhino/Grasshopper plugin working smoothly, I pretty much abandoned creating objects using Param-O because of limitations like the one we're discussing.

2023 M2 Max Macbook Pro
Sonoma 14.5
ArchiCAD 27

Didn't find the answer?

Check other topics in this Forum

Back to Forum

Read the latest accepted solutions!

Accepted Solutions

Start a new conversation!