cancel
Showing results for 
Search instead for 
Did you mean: 
cancel
Showing results for 
Search instead for 
Did you mean: 
Modeling
About Archicad's design tools, element connections, modeling concepts, etc.
SOLVED!

How to YOU use an Interactive Schedule to display lengths of Door Casing?

Steve Jepson
Virtuoso

I can't think of how to extract length of Casing from the default door and window objects.

I do it in other ways. But it seems like somethign that should be possible to do with the default doors and windows.  

ArchiCAD 25 7000 USA - Windows 10 Pro 64x - Dell 7720 64 GB 2400MHz ECC - Xeon E3 1535M v6 4.20GHz - (2) 1TB M.2 PCIe Class 50 SSD's - 17.3" UHD IPS (3840x2160) - Nvidia Quadro P5000 16GB GDDR5 - Maxwell Studio/Render 5.2.1.49- Multilight 2 - Adobe Acrobat Pro - ArchiCAD 6 -25

3 ACCEPTED SOLUTIONS

Accepted Solutions
Solution
Ahmed_K
Mentor

i use expressions properties, it works for 95% of cases

AMD Ryzen 9 3900X, 32 GB RAM, RTX 3080 10 GB
Archicad 27
Windows 11 professional
https://www.behance.net/Nuance-Architects

View solution in original post

Solution
gdford
Advisor

If I really need to do a solid QTO I use beams and columns and build my own. It is a pain, but it works 100% of the time.

Gary Ford
Self Employed - Modeling, Estimating, Construction
Archicad 12-26
AMD Ryzen 9 5900X 12-Core Processor
3701 Mhz, 12 Core(s), 24 Logical Processor(s)
(RAM) 128 GB
NVIDIA RTX A2000

View solution in original post

Solution

That is correct.

The expressions in properties only affect the element they are associated to.

The schedule just tallies those figures from the elements.

 

The schedules do have a new merge option for each field (merge items must be on to use this).

That can give you a bit more control for how elements are tallied.

 

BarryKelly_0-1680656123124.png

 

Barry.

One of the forum moderators.
Versions 6.5 to 27
i7-10700 @ 2.9Ghz, 32GB ram, GeForce RTX 2060 (6GB), Windows 10
Lenovo Thinkpad - i7-1270P 2.20 GHz, 32GB RAM, Nvidia T550, Windows 11

View solution in original post

11 REPLIES 11
Solution
Ahmed_K
Mentor

i use expressions properties, it works for 95% of cases

AMD Ryzen 9 3900X, 32 GB RAM, RTX 3080 10 GB
Archicad 27
Windows 11 professional
https://www.behance.net/Nuance-Architects
Solution
gdford
Advisor

If I really need to do a solid QTO I use beams and columns and build my own. It is a pain, but it works 100% of the time.

Gary Ford
Self Employed - Modeling, Estimating, Construction
Archicad 12-26
AMD Ryzen 9 5900X 12-Core Processor
3701 Mhz, 12 Core(s), 24 Logical Processor(s)
(RAM) 128 GB
NVIDIA RTX A2000

I like that.  It's not as though I need to schedule that very often anyway.  And that beam and colmun can be copied around to where you need it pretty quickly and will of course automaically populate the Interactive Scheudles.  Ideally, the objects for openings would let you choose the profile for the casing and be somehting you could show in an Interacive Schedule without the need for an Expression - which I don't know how to write anyway.  I just never seem to find the time to learn how to do it well enough to be useful.  Also, I am not rally excited about having to learn how to do it.   

 

2023-03-24_17-22-56.png

ArchiCAD 25 7000 USA - Windows 10 Pro 64x - Dell 7720 64 GB 2400MHz ECC - Xeon E3 1535M v6 4.20GHz - (2) 1TB M.2 PCIe Class 50 SSD's - 17.3" UHD IPS (3840x2160) - Nvidia Quadro P5000 16GB GDDR5 - Maxwell Studio/Render 5.2.1.49- Multilight 2 - Adobe Acrobat Pro - ArchiCAD 6 -25

yes it would be nice if door trim could be assigned a profile like you can do with railings

 

Gary Ford
Self Employed - Modeling, Estimating, Construction
Archicad 12-26
AMD Ryzen 9 5900X 12-Core Processor
3701 Mhz, 12 Core(s), 24 Logical Processor(s)
(RAM) 128 GB
NVIDIA RTX A2000
Erwin Edel
Rockstar

For cost estimates, we input width and height for all our doors/windows in our Excel cost estimate spreadsheet. This means we can easily generate length values for trim, without the need to model it.

 

For an accurate representation complex profile beams and columns are great. You might need to rotate the profile in the complex profile window to be able to use the angled ends of the column/beam to mimic mitred joints. For accurate classification we generally need to be able to separate out the trim as well (sadly you can't classify trim/window sills etc differently from the door/window).

Erwin Edel, Project Lead, Leloup Architecten
www.leloup.nl

ArchiCAD 9-29NED FULL
Windows 11 Pro for Workstations
Adobe Design Premium CS5

 

What is an expression for combining the total of columns or rows of an Interactive Schedule ? 

 

2023-03-31_21-34-37.png

 

ArchiCAD 25 7000 USA - Windows 10 Pro 64x - Dell 7720 64 GB 2400MHz ECC - Xeon E3 1535M v6 4.20GHz - (2) 1TB M.2 PCIe Class 50 SSD's - 17.3" UHD IPS (3840x2160) - Nvidia Quadro P5000 16GB GDDR5 - Maxwell Studio/Render 5.2.1.49- Multilight 2 - Adobe Acrobat Pro - ArchiCAD 6 -25

to use expressions, you won't need to model framings using beams and columns, te property is : 

door widh + 2w door height , 

i have a frensh version, so expression is in frensh in the screenshot, 

 

* in the propertie manager, create a property called framing legth,

* set the data type on the right to " NUMBER" 

* select formula and type a formula 

* you have to divide the door H and L bu 1m to convert them to numbers, 

* set classification disponibility to all, 

that's it 

01.png02.png03.png

AMD Ryzen 9 3900X, 32 GB RAM, RTX 3080 10 GB
Archicad 27
Windows 11 professional
https://www.behance.net/Nuance-Architects

OR

 

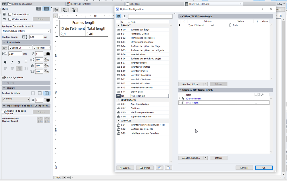
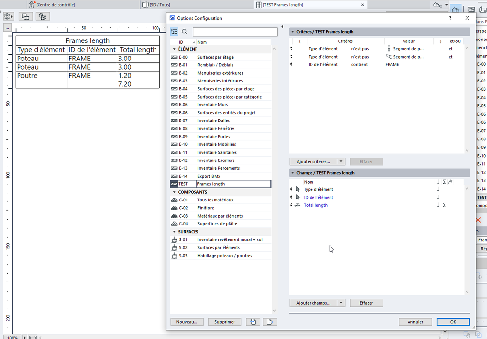
If you want to model frames, you can use this porperty : 

in this time the fomula have multiple lines, it will show a value when contitionsare correctly marches, 

if the element is a columns, it will show the column height, 

if the element is a beam it will show the beam legth, 

 

also, if you can sit IDS to the relevant door ID, so you can filter them in the schedule

04.png05.png

AMD Ryzen 9 3900X, 32 GB RAM, RTX 3080 10 GB
Archicad 27
Windows 11 professional
https://www.behance.net/Nuance-Architects
Steve Jepson
Virtuoso

That is perhaps a betterway to display what I am after in the Interactive Schedule.  But I am thinking of other Interactive Schedules as well.   Can an expression be written to simply combine the totals of rows and/or columns  into a total sum ?   I am guessing no.  There is nothing we can do to the Interactive Schedule sums. Expressions are only related to the data that can be reported in Interactive Schedules.   ?  Is that correct? 

 

ArchiCAD 25 7000 USA - Windows 10 Pro 64x - Dell 7720 64 GB 2400MHz ECC - Xeon E3 1535M v6 4.20GHz - (2) 1TB M.2 PCIe Class 50 SSD's - 17.3" UHD IPS (3840x2160) - Nvidia Quadro P5000 16GB GDDR5 - Maxwell Studio/Render 5.2.1.49- Multilight 2 - Adobe Acrobat Pro - ArchiCAD 6 -25